Комбинированная малоновая и метилмалоновая ацидурия
Комбинированная малоновая и метилмалоновая ацидурия (англ.: combined malonic and methylmalonic aciduria, CMAMMA), также называемая комбинированной малоновой и метилмалоновой ацидемией — это наследственное метаболическое заболевание, характеризующееся повышенным уровнем малоновой кислот и метилмалоновой кислот[1]. Однако уровень метилмалоновой кислоты превышает уровень малоновой кислоты[2]. CMAMMA — это не только органическая ацидурия, но и дефект митохондриального синтеза жирных кислот (mtFASII)[3]. Некоторые исследователи предположили, что CMAMMA может быть одной из самых распространённых форм метилмалоновой ацидемии и, возможно, одной из часто встречаемых врождённых ошибок метаболизма[4]. Из-за того, что диагноз ставится нечасто, чаще всего он остается невыявленным[4][5].
Симптомы и признаки
Клинические фенотипы CMAMMA весьма неоднородны и варьируются от бессимптомных, лёгких до тяжёлых симптомов[6][7]. Основополагающая патофизиология пока не изучена[3]. В литературе описаны следующие симптомы:
- метаболический ацидоз[2][7][8]
- кома[4][3]
- гипогликемия[4][2][3]
- приступы[4][2][7][8]
- желудочно-кишечные заболевания[7][8]
- задержка развития[4][7][8]
- задержка речи[1][4][6]
- неспособность развиваться[4]
- психическое заболевание[4]
- проблемы с памятью[4]
- снижение когнитивных функций[4]
- энцефалопатия[6]
- кардиомиопатия[2][7][8]
- дисморфические черты[7][8].
Когда первые симптомы появляются в детстве, они чаще всего являются промежуточными метаболическими нарушениями, тогда как у взрослых это обычно неврологические симптомы[4][7].
Причины
СМАММА — врождённое, аутосомно-рецессивное нарушение обмена веществ, приводящее к дефициту митохондриального фермента ацил-КоА-синтетазы семейным членом 3 (англ.: acyl-CoA synthetase family member 3, ACSF3). Ген ACSF3 расположен в локусе q24.3 хромосомы 16, состоит из 11 экзонов и кодирует белок, состоящий из 576 аминокислотных остатков[7][6]. Причиной СМАММА могут быть гомозиготные или сложные гетерозиготные варианты мутации в гене ACSF3[6]. Исходя из частоты минорных аллелей, можно прогнозировать распространенность СМАММА ~ 1: 30 000[4].
Патофизиология
ACSF3 кодирует ацил-КоА синтетазу, которая локализована в митохондриях и обладает высокой специфичностью для малоновой и метилмалоновой кислот[9]. Она отвечает как малонил-КоА синтетаза за превращение малоновой кислоты в малонил-КоА и как метилмалонил-КоА синтетаза за превращение метилмалоновой кислоты в метилмалонил-КоА[10].

.
Дефект митохондриального синтеза жирных кислот (mtFASII)
ACSF3, выполняя функцию малонил-КоА-синтетазы, катализирует превращение малоновой кислоты в малонил-КоА, что является первым шагом митохондриального пути синтеза жирных кислот (mtFASII)[9][3]. MtFASII — не следует путать с более известным синтезом жирных кислот (FASI) в цитоплазме, который играет важную роль в регуляции энергетического обмена и липид-опосредованных сигнальных процессов[11][3].
Дефицит ACSF3 в CMAMMA приводит к накоплению малоновой кислоты и митохондриальному дефициту малонил-КоА[12]. В то время как малоновая кислота конкурентно ингибирует комплекс II и оказывает цитотоксическое действие, дефицит субстрата малонил-КоА в свою очередь приводит к снижению малонилирования митохондриальных белков, что влияет на активность метаболических ферментов и изменяет клеточный метаболизм[12]. Однако потребность в малонил-КоА может частично удовлетворяться с помощью фермента mtACC1, митохондриальной изоформы ацетил-КоА карбоксилазы 1 (АСС1), что объясняет широкий клинический фенотип СМАММА[13]. Дефицит промежуточных продуктов может быть продолжен до основного продукта mtFASII, октаноил-ACP, который необходим в качестве исходного субстрата для биосинтеза липоевой кислоты, для сборки комплексов окислительного фосфорилирования и в качестве эндогенного субстрата для β-окисления[3]. Важные митохондриальные мультиферментные комплексы энергетического метаболизма, такие как пируватдегидрогеназный комплекс (PDHC), α-кетоглутаратдегидрогеназный комплекс (α-KGDHC), и метаболизма аминокислот, такие как альфа-кетокислотный дегидрогеназный комплекс с разветвлённой цепью (BCKDHC), оксоадипатдегидрогеназный комплекс (OADHC) и система расщепления глицина (GCS), зависят от липоевой кислоты как ковалентного кофактора (простетической группы) для обеспечения их функциональности[14][15]. Как следствие, снижение липоилирования пируватдегидрогеназного комплекса и α-кетоглутаратдегидрогеназного комплекса приводит к снижению гликолитического потока, измеряемого в гликолизе и гликолитической ёмкости[3]. Чтобы, вероятно, компенсировать потребность клетки в энергии, можно обнаружить усиление β-окисления жирных кислот и снижение концентрации аминокислот, которые анаплеротически поступают в цикл трикарбоновых кислот, таких как аспартат, глутамин, изолейцин, треонин и лейцин[3]. В итоге, снижение митохондриального дыхания и гликолитического потока приводит к нарушению гибкости митохондрий с большой зависимостью от β-окисления жирных кислот и повышенным потреблением анаплеротических аминокислот[3][13].
Однако, несмотря на высокую потребность в энергии, нервные клетки не способны эффективно использовать жирные кислоты для производства энергии, за исключением глиальных клеток и специализированных нейронов в гипоталамусе[13]. Тем не менее, существует тесное метаболическое взаимодействие между глиальными клетками в виде астроцитов и нейронами для поддержания клеточной функциональности[13]. Поэтому предполагается, что СМАММА также приводит к повышению уровня β-окисления в клетках мозга, в результате чего повышается риск гипоксии и окислительного стресса, что может способствовать развитию неврологических симптомов в долгосрочной перспективе[13].
Кроме того, происходят значительные изменения в клеточном комплексе липидов, такие как повышение уровня биологически активных липидов, таких как сфингомиелины и кардиолипины, а также триацилглицеридов, что дополнительно сопровождается изменением длины цепи жирных кислот и присутствием нечетных цепей.[3] Напротив, фосфатидилхолины, фосфатидилглицерины и церамиды снижены, причем последние пропорционально увеличению сфингомиелинов[3]. Кроме того, значительно снижено включение малоната в липиды, что указывает на необходимость ACSF3 для метаболизма малоната[12].
Дефект деградации метилмалоновой кислоты (метилмалоновая ацидурия)

ACSF3, выполняя функцию метилмалонил-КоА-синтетазы, катализирует превращение метилмалоновой кислоты в метилмалонил-КоА, чтобы она могла быть деградирована через цикл трикарбоновых кислот.
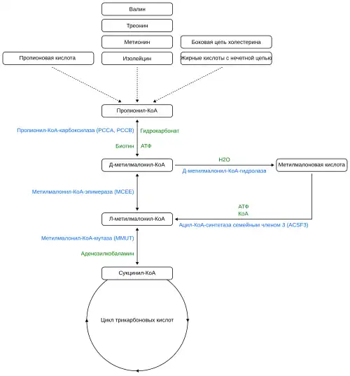
Дефицит ACSF3 в CMAMMA приводит к снижению деградации и, как следствие, к повышенному накоплению метилмалоновой кислоты в жидкостях и тканях организма, что также известно как метилмалоновая ацидурия. Метилмалонил-КоА образуется из незаменимых аминокислот валина, треонина, метионина и изолейцина, из нечетных жирных кислот, из пропионовой кислоты и из боковой цепи холестерина и может быть преобразован в метилмалоновую кислоту гидролазой D-метилмалонил-КоА ещё до того, как попадет в цикл трикарбоновых кислот через сторону сукцинил-КоА.
Бактериальная ферментация в кишечнике является количественно значимым источником пропионовой кислоты, которая является предшественником метилмалоновой кислоты[16][17]. Наряду с этим, пропионовая кислота также поступает в организм через диету, поскольку она естественным образом присутствует в некоторых продуктах питания или добавляется в качестве консерванта пищевой промышленностью, особенно в выпечку[18] и молочные продукты[19]. Кроме того, метилмалоновая кислота образуется в процессе катаболизма тимина[16][17].
Однако внутриклеточные эстеразы также способны расщеплять метильную группу (-CH3) метилмалоновой кислоты и образовывать материнскую молекулу — малоновую кислоту[20].
In vitro была установлена связь между свободной метилмалоновой и малоновой кислотой и нейротоксичностью[21][20].
Диагностика
В связи с широким спектром клинических симптомов и значительным пропуском через программы скрининга новорождённых, считается, что CMAMMA является недостаточно распознаваемым заболеванием[1][2].
Программы скрининга новорожденных
Поскольку CMAMMA, обусловленная ACSF3, не приводит к накоплению метилмалонил-КоА, малонил-КоА или пропионил-КоА, а также не наблюдается отклонений в профиле ацилкарнитина, заболевание не выявляется стандартными программами скрининга новорождённых по крови[7][4][2].
Особым случаем является провинция Квебек, где, помимо анализа крови, также проводится скрининг мочи на 21-й день после рождения в рамках Quebec Neonatal Blood and Urine Screening Program, хотя, скорее всего, не все больные CMAMMA будут выявлены[22][7].
Обычные и биохимические анализы
Рассчитывая соотношение малоновой кислоты и метилмалоновой кислоты в плазме крови, можно четко отличить CMAMMA от классической метилмалоновой ацидемии[1]. Это справедливо как для тех, кто отвечает на витамин В12, так и для тех, кто не отвечает на метилмалоновую ацидемию[1]. Использование значение концентраций малоновой кислоты и метилмалоновой кислоты из мочи не подходит для расчёта этого соотношения[1].
При CMAMMA, вызванной ACSF3, уровень метилмалоновой кислоты превышает уровень малоновой кислоты. В отличие от этого, при CMAMMA, вызванной дефицитом малонил-КоА декарбоксилазы, наблюдается обратная картина[8][2].
Молекулярно-генетическое тестирование
Окончательный диагноз подтверждается молекулярно-генетическим исследованием, если в гене ACSF3 обнаружены биаллельные патогенные варианты. Существуют специальные мультигенные панели для метилмалоновых ацидемий, но конкретные тестируемые гены могут варьироваться в разных лабораториях и подбираться врачом в соответствии с индивидуальным фенотипом[23][24].
Расширенный скрининг носительства (ECS) в ходе лечения бесплодия также может выявить носителей мутаций в гене ACSF3[25].
Исследования
В 1984 году впервые в научном исследовании была описана СМАММА, обусловленная дефицитом малонил-КоА декарбоксилазы.[26][8] Дальнейшие исследования этой формы СМАММА продолжались до 1994 года, когда была открыта другая форма СМАММА с нормальной активностью малонил-КоА декарбоксилазы.[27][8] В 2011 году генетические исследования с помощью секвенирования экзома выявили ген ACSF3 в качестве причины СМАММА с нормальной малонил-КоА декарбоксилазой.[4][7] В исследовании, опубликованном в 2016 году, расчет соотношения малоновой кислоты и метилмалоновой кислоты в плазме крови представил новую возможность для быстрой метаболической диагностики СМАММА.[1]
Квебекская программа неонатального скрининга крови и мочи делает провинцию Квебек интересной для исследования СМАММА, поскольку она представляет собой единственную в мире когорту пациентов без предвзятости отбора.[2] В период с 1975 по 2010 год, по оценкам, было обследовано 2 695 000 новорожденных, у которых было выявлено 3 случая СМАММА.[7] Однако, исходя из того, что этот показатель выявления ниже прогнозируемого по частоте гетерозигот, вероятно, что не все новорожденные с этим биохимическим фенотипом были выявлены в ходе программы скрининга.[7] Исследование 2019 года выявило 25 пациентов с CMAMMA в провинции Квебек.[2] Все, кроме одного, попали в поле зрения врачей благодаря провинциальной программе неонатального скрининга мочи, 20 из них непосредственно и 4 после диагностики у старшего брата или сестры.[2]
Фенотипический ряд
Следующие заболевания также характеризуются биохимически повышенным уровнем малоновой и метилмалоновой кислот:
Комментарии
В научной литературе закрепился термин «комбинированная малоновая и метилмалоновая ацидурия» с суффиксом -урия (от др.-греч. οὖρον — «моча») в отличие от другого термина «комбинированная малоновая и метилмалоновая ацидемия» с суффиксом -емия (от др.-греч. αἷμα — «кровь»). Однако в контексте CMAMMA чёткого разграничения не проводится, поскольку уровень малоновой и метилмалоновой кислот повышен как в крови, так и в моче.
При малоновой ацидурии также повышены уровни малоновой и метилмалоновой кислот, поэтому раньше это заболевание называли комбинированной малоновой и метилмалоновой ацидурией. Хотя дефицит ACSF3 был обнаружен лишь позднее, термин «комбинированная малоновая и метилмалоновая ацидурия» уже закрепился в медицинских базах данных за дефицитом ACSF3[28][29].
Ссылки
Примечания
- 1 2 3 4 5 6 7 Monique G. M. de Sain-van der Velden, Maria van der Ham, Judith J. Jans, Gepke Visser, Hubertus C. M. T. Prinsen. A New Approach for Fast Metabolic Diagnostics in CMAMMA // JIMD Reports, Volume 30 / Eva Morava, Matthias Baumgartner, Marc Patterson, Shamima Rahman, Johannes Zschocke, Verena Peters. — Berlin, Heidelberg: Springer Berlin Heidelberg, 2016. — Т. 30. — С. 15–22. — ISBN 978-3-662-53680-3, 978-3-662-53681-0. — doi:10.1007/8904_2016_531. Архивировано 22 сентября 2022 года.
- 1 2 3 4 5 6 7 8 9 10 11 Alina Levtova, Paula J. Waters, Daniela Buhas, Sébastien Lévesque, Christiane Auray‐Blais. Combined malonic and methylmalonic aciduria due to ACSF3 mutations: Benign clinical course in an unselected cohort (англ.) // Journal of Inherited Metabolic Disease. — 2019-01. — Vol. 42, iss. 1. — P. 107–116. — ISSN 1573-2665 0141-8955, 1573-2665. — doi:10.1002/jimd.12032. Архивировано 22 сентября 2022 года.
- 1 2 3 4 5 6 7 8 9 10 11 12 Zeinab Wehbe, Sidney Behringer, Khaled Alatibi, David Watkins, David Rosenblatt. The emerging role of the mitochondrial fatty-acid synthase (mtFASII) in the regulation of energy metabolism (англ.) // Biochimica et Biophysica Acta (BBA) - Molecular and Cell Biology of Lipids. — 2019-11. — Vol. 1864, iss. 11. — P. 1629–1643. — doi:10.1016/j.bbalip.2019.07.012. Архивировано 19 июня 2022 года.
- 1 2 3 4 5 6 7 8 9 10 11 12 13 14 15 NIH Intramural Sequencing Center Group, Jennifer L Sloan, Jennifer J Johnston, Irini Manoli, Randy J Chandler. Exome sequencing identifies ACSF3 as a cause of combined malonic and methylmalonic aciduria (англ.) // Nature Genetics. — 2011-09. — Vol. 43, iss. 9. — P. 883–886. — ISSN 1546-1718 1061-4036, 1546-1718. — doi:10.1038/ng.908. Архивировано 21 сентября 2022 года.
- ↑ Lisa C. Sniderman, Marie Lambert, Robert Giguère, Christiane Auray-Blais, Bernard Lemieux. Outcome of individuals with low-moderate methylmalonic aciduria detected through a neonatal screening program (англ.) // The Journal of Pediatrics. — 1999-06. — Vol. 134, iss. 6. — P. 675–680. — doi:10.1016/S0022-3476(99)70280-5. Архивировано 11 июня 2018 года.
- 1 2 3 4 5 Ping Wang, Jianbo Shu, Chunyu Gu, Xiaoli Yu, Jie Zheng. Combined Malonic and Methylmalonic Aciduria Due to ACSF3 Variants Results in Benign Clinical Course in Three Chinese Patients // Frontiers in Pediatrics. — 2021-11-25. — Т. 9. — С. 751895. — ISSN 2296-2360. — doi:10.3389/fped.2021.751895. Архивировано 21 сентября 2022 года.
- 1 2 3 4 5 6 7 8 9 10 11 12 13 14 A. Alfares, L. D. Nunez, K. Al-Thihli, J. Mitchell, S. Melancon. Combined malonic and methylmalonic aciduria: exome sequencing reveals mutations in the ACSF3 gene in patients with a non-classic phenotype (англ.) // Journal of Medical Genetics. — 2011-09-01. — Vol. 48, iss. 9. — P. 602–605. — ISSN 1468-6244 0022-2593, 1468-6244. — doi:10.1136/jmedgenet-2011-100230. Архивировано 15 июня 2022 года.
- 1 2 3 4 5 6 7 8 9 A. R. Gregg, A. W. Warman, D. R. Thorburn, W. E. O'Brien. Combined malonic and methylmalonic aciduria with normal malonyl-coenzyme A decarboxylase activity: A case supporting multiple aetiologies (англ.) // Journal of Inherited Metabolic Disease. — 1998-06. — Vol. 21, iss. 4. — P. 382–390. — doi:10.1023/A:1005302607897. Архивировано 15 июня 2022 года.
- 1 2 Andrzej Witkowski, Jennifer Thweatt, Stuart Smith. Mammalian ACSF3 Protein Is a Malonyl-CoA Synthetase That Supplies the Chain Extender Units for Mitochondrial Fatty Acid Synthesis (англ.) // Journal of Biological Chemistry. — 2011-09. — Vol. 286, iss. 39. — P. 33729–33736. — doi:10.1074/jbc.M111.291591. Архивировано 2 августа 2022 года.
- ↑ Joon Kee Lee, Arum Oh. Combined Malonic and Methylmalonic Aciduria Diagnosed by Recurrent and Severe Infections Mimicking a Primary Immunodeficiency Disease: A Case Report (англ.) // Journal of Korean Medical Science. — 2023. — Vol. 38, iss. 45. — ISSN 1011-8934. — doi:10.3346/jkms.2023.38.e387. Архивировано 30 июня 2024 года.
- ↑ Caitlyn E. Bowman, Michael J. Wolfgang. Role of the malonyl-CoA synthetase ACSF3 in mitochondrial metabolism (англ.) // Advances in Biological Regulation. — 2019-01. — Vol. 71. — P. 34–40. — doi:10.1016/j.jbior.2018.09.002. Архивировано 12 июня 2024 года.
- 1 2 3 Caitlyn E. Bowman, Susana Rodriguez, Ebru S. Selen Alpergin, Michelle G. Acoba, Liang Zhao, Thomas Hartung, Steven M. Claypool, Paul A. Watkins, Michael J. Wolfgang. The Mammalian Malonyl-CoA Synthetase ACSF3 Is Required for Mitochondrial Protein Malonylation and Metabolic Efficiency (англ.) // Cell Chemical Biology. — 2017-06. — Vol. 24, iss. 6. — P. 673–684.e4. — doi:10.1016/j.chembiol.2017.04.009. Архивировано 5 июня 2023 года.
- 1 2 3 4 5 Sara Tucci. Brain metabolism and neurological symptoms in combined malonic and methylmalonic aciduria (англ.) // Orphanet Journal of Rare Diseases. — 2020-12. — Vol. 15, iss. 1. — ISSN 1750-1172. — doi:10.1186/s13023-020-1299-7. Архивировано 21 марта 2023 года.
- ↑ Johannes A. Mayr, René G. Feichtinger, Frederic Tort, Antonia Ribes, Wolfgang Sperl. Lipoic acid biosynthesis defects (англ.) // Journal of Inherited Metabolic Disease. — 2014-07. — Vol. 37, iss. 4. — P. 553–563. — ISSN 0141-8955. — doi:10.1007/s10545-014-9705-8. Архивировано 17 февраля 2024 года.
- ↑ Geoffray Monteuuis, Fumi Suomi, Juha M. Kerätär, Ali J. Masud, Alexander J. Kastaniotis. A conserved mammalian mitochondrial isoform of acetyl-CoA carboxylase ACC1 provides the malonyl-CoA essential for mitochondrial biogenesis in tandem with ACSF3 (англ.) // Biochemical Journal. — 2017-11-15. — Vol. 474, iss. 22. — P. 3783–3797. — ISSN 0264-6021. — doi:10.1042/BCJ20170416. Архивировано 22 июня 2023 года.
- 1 2 G.N. Thompson, J.H. Walter, J.-L. Bresson, G.C. Ford, S.L. Lyonnet, R.A. Chalmers, J.-M. Saudubray, J.V. Leonard, D. Halliday. Sources of propionate in inborn errors of propionate metabolism (англ.) // Metabolism. — 1990-11. — Vol. 39, iss. 11. — P. 1133–1137. — doi:10.1016/0026-0495(90)90084-P. Архивировано 15 июня 2022 года.
- 1 2 Rosenberg LE (1983). «Disorders of propionate and methylmalonate metabolism». In Stanbury JB, Wyngaarden JB, Frederickson DS (eds.). The metabolic Basis of Inherited Disease (5th ed.). New York. pp. 474—497.
- ↑ Marwa Scharinger, Marcel Kuntz, Andreas Scharinger, Jan Teipel, Thomas Kuballa, Stephan G. Walch, Dirk W. Lachenmeier. Rapid Approach to Determine Propionic and Sorbic Acid Contents in Bread and Bakery Products Using 1H NMR Spectroscopy (англ.) // Foods. — 2021-03-03. — Vol. 10, iss. 3. — P. 526. — ISSN 2304-8158. — doi:10.3390/foods10030526. Архивировано 7 июля 2024 года.
- ↑ T Yamamura, Y Okamoto, G Okada, Y Takaishi, M Takamura, A Mantani, A Kurata, Y Otagaki, H Yamashita, S Yamawaki. Association of thalamic hyperactivity with treatment-resistant depression and poor response in early treatment for major depression: a resting-state fMRI study using fractional amplitude of low-frequency fluctuations (англ.) // Translational Psychiatry. — 2016-03-08. — Vol. 6, iss. 3. — P. e754–e754. — ISSN 2158-3188. — doi:10.1038/tp.2016.18. Архивировано 3 февраля 2024 года.
- 1 2 B.A McLaughlin, D Nelson, I.A Silver, M Erecinska, M.-F Chesselet. Methylmalonate toxicity in primary neuronal cultures (англ.) // Neuroscience. — 1998-05. — Vol. 86, iss. 1. — P. 279–290. — doi:10.1016/S0306-4522(97)00594-0. Архивировано 10 июля 2024 года.
- ↑ S. Kölker, B. Ahlmeyer, J. Krieglstein, G. F. Hoffmann. Methylmalonic acid induces excitotoxic neuronal damage in vitro (англ.) // Journal of Inherited Metabolic Disease. — 2000-06. — Vol. 23, iss. 4. — P. 355–358. — ISSN 0141-8955. — doi:10.1023/A:1005631230455. Архивировано 7 июля 2024 года.
- ↑ Blood and Urine Screening in Newborns. Архивировано 23 мая 2022 года.
- 1 2 3 Manoli I, Sloan JL, Venditti CP. Isolated Methylmalonic Acidemia. 2005 Aug 16 [Updated 2022 Sep 8]. In: Adam MP, Feldman J, Mirzaa GM, et al., editors. GeneReviews® [Internet]. Seattle (WA): University of Washington, Seattle; 1993—2024. Available from: https://www.ncbi.nlm.nih.gov/books/NBK1231/
- ↑ Targeted Genes and Methodology Details for Methylmalonic Aciduria Gene Panel. Mayo Clinic Laboratories. Дата обращения: 21 июля 2024. Архивировано 26 мая 2024 года.
- ↑ Marie Cosette Gabriel, Stephanie M. Rice, Jennifer L. Sloan, Matthew H. Mossayebi, Charles P. Venditti. Considerations of expanded carrier screening: Lessons learned from combined malonic and methylmalonic aciduria (англ.) // Molecular Genetics & Genomic Medicine. — 2021-04. — Vol. 9, iss. 4. — ISSN 2324-9269 2324-9269, 2324-9269. — doi:10.1002/mgg3.1621. Архивировано 21 сентября 2022 года.
- ↑ G. K. Brown, R. D. Scholem, A. Bankier, D. M. Danks. Malonyl coenzyme a decarboxylase deficiency (англ.) // Journal of Inherited Metabolic Disease. — 1984-03. — Vol. 7, iss. 1. — P. 21–26. — ISSN 0141-8955. — doi:10.1007/BF01805615. Архивировано 20 апреля 2024 года.
- ↑ P.T. Ozand, W.L. Nyhan, A. Al Aqeel, J. Christodoulou. Malonic aciduria (англ.) // Brain and Development. — 1994-11. — Vol. 16. — P. 7–11. — doi:10.1016/0387-7604(94)90091-4. Архивировано 22 октября 2022 года.
- ↑ COMBINED MALONIC AND METHYLMALONIC ACIDURIA; CMAMMA. omim.org. Дата обращения: 20 апреля 2024. Архивировано 17 октября 2022 года.
- ↑ Combined malonic and methylmalonic acidemia. www.ncbi.nlm.nih.gov. Дата обращения: 20 апреля 2024.